腾讯玄武实验室安全动态推送
Tencent Xuanwu Lab Security Daily News
-
[ Attack ] Ex-Citibank IT bloke wiped bank's core routers, will now spend 21 months in the clink http://www.theregister.co.uk/2016/07/27/citibank_network_wipe_man_jailed/
"前花旗银行 IT 员工清空了核心路由器: https://t.co/kUWSA0aT7K "
-
[ Browser ] Some interesting RCE bugs in Qihoo360 Secure Browsers: http://webcache.googleusercontent.com/search?q=cache:EzbVUe9O3R8J:www.wooyun.org/bugs/wooyun-2010-0170984+&cd=1&hl=en http://webcache.googleusercontent.com/search?q=cache:QSX8osHVm90J:www.wooyun.org/bugs/wooyun-2016-0172781+&cd=2&hl=en http://webcache.googleusercontent.com/search?q=cache:-UONmS2PCmcJ:www.wooyun.org/bugs/wooyun-2016-0174114+&cd=5&hl=en
"Qihoo360 安全浏览器的几个有趣的历史漏洞,来自 WooYun,但现在只能在 Google 快照里看了: https://t.co/Wuw7WbBjAP https://t.co/KWkxVK9utF https://t.co/hcu4oC2lkw"
-
[ Debug ] New blog post: Control flow graph http://x64dbg.com/blog/2016/07/27/Control-flow-graph.html #x64dbg #blog
" 基于 x64dbg 的控制流图分析: https://t.co/LVpKvEEslU "
-
[ Detect ] Our USENIX Security paper "Micro-Virtualization Memory Tracing to Detect and Prevent Spraying Attacks" is up: http://goo.gl/d7g3nT 1/2
" 利用微虚拟化内存跟踪技术检测 Heap Spray︰ https://t.co/f7QV3TgFFi "
-
[ Detect ] Membrane : A Posteriori Detection of Malicious Code Loading by Memory Paging Analysis : http://www.crysys.hu/~pek/pubs/Pek+16ESORICS.pdf (pdf)
" Membrane - 通过分析内存页,检测恶意代码的加载行为︰ https://t.co/SduZde6mAn "
-
[ Hardware ] Airbus Is Making Drone Killers http://www.theregister.co.uk/2016/07/27/airbus_designs_drone_killers/
"空中客车公司正在制作 '无人机杀手',可以检测 10 公里以内的一般商业无人机,并且可以干扰无人机的通信: https://t.co/cjtFXRXeQr"
-
[ IoTDevice ] Reverse Engineering a Wi-Fi Smart Plug: Home-baked encryption and hidden debug protocols https://www.softscheck.com/en/reverse-engineering-tp-link-hs-110-wi-fi-smart-plug
"逆向 TP-Link HS-110 Wi-Fi 智能电源插头(包括其自定义加密和调试协议): https://t.co/tYRsLjAXye"
-
[ Linux ] Linux: arbitrary memory read on arm/arm64 via perf_event_open() https://bugs.chromium.org/p/project-zero/issues/detail?id=822
"ARM/ARM64 Linux 内核 perf_event_open 任意内存读,来自 Project Zero Issue 822: https://t.co/qOdLZpXbKc"
-
[ Linux ] Reference count leak in apparmor securityfs aa_fs_seq_hash_show https://code.google.com/p/google-security-research/issues/detail?id=812
" Linux 内核 apparmor securityfs aa_fs_seq_hash_show 引用计数泄漏漏洞,来自 Project Zero Issue 812: https://t.co/RF53d87dAs"
-
[ macOS ] WindowServer: The privilege chameleon on macOS (Part 2): http://keenlab.tencent.com/en/2016/07/28/WindowServer-The-privilege-chameleon-on-macOS-Part-2/#more @ fuyubin1993 @ marcograss with video https://www.youtube.com/watch?v=TvxEClEZtxc
" WindowServer - macOS 系统中的特权变色龙,本周一推送的是 Part 1,今天是 Part 2。来自腾讯科恩实验室 Blog,作者为陈良︰ https://t.co/UWfZjqDvYw 视频 Demo: https://t.co/UbAGpGeNJp"
-
[ Malware ] #Unit42 discovers remote spying #trojan leaked on #malware discussion forums http://bit.ly/2aAD5dd #SpyNote #Android @ Unit42_Intel
" 最近,Palo Alto 在恶意软件讨论论坛发现了一个 Android 远控木马 SpyNote: https://t.co/V4toQqd9wl "
-
[ Malware ] The "AdGholas" malvertising : steganography & files whitelist to hide in plain sight https://www.proofpoint.com/us/threat-insight/post/massive-adgholas-malvertising-campaigns-use-steganography-and-file-whitelisting-to-hide-in-plain-sight https://t.co/Zj8zm0R6g4
" AdGholas 组织发起的大规模攻击行动,甚至用上了隐写技术与文件白名单技术,来自 ProofPoint 的分析: https://t.co/OctrmsXBkR "
-
[ MalwareAnalysis ] A Survey of Stealth Malware Attacks, Mitigation Measures, and Steps Toward Autonomous Open World Solutions http://arxiv.org/pdf/1603.06028.pdf
" 隐蔽的恶意软件攻击技术调查,以及相关的对抗措施: https://t.co/AFbBPdrWgQ"
-
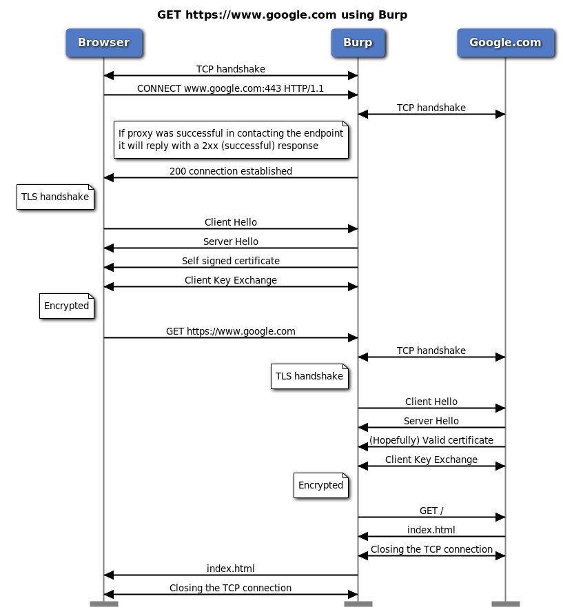
[ Network ] Thick Client Proxying - Part 6: How HTTP(s) Proxies Work : https://parsiya.net/blog/2016-07-28-thick-client-proxying---part-6-how-https-proxies-work/ https://t.co/cb34SFe7E9
" Hipchat 中的 HTTPS 代理是如何工作的︰ https://t.co/BZXDYUVLNn "
-
[ OpenSourceProject ] Vuln: PHP '_gdContributionsAlloc()' Function Integer Overflow Vulnerability http://www.securityfocus.com/bid/92080
" PHP '_gdContributionsAlloc()' 函数整数溢出漏洞,来自 SecurityFocus 的公告: https://t.co/1OkhxYpHOS"
-
[ OpenSourceProject ] Beame.io SDK provides you with easy-to-use tools access a device without a public ipaddress, with SSL. https://github.com/beameio/beame-sdk
"Beame.io SDK 提供了一种轻松访问远程设备的能力,无需公有 IP 地址: https://t.co/n86AmIWsPg"
-
[ Others ] Exploiting PHP Format String Bugs the Easy Way : https://jmpesp.org/blog/index.php/2016/07/28/exploiting-php-format-string-bugs-the-easy-way/
"用一种简单的方式实现 PHP 格式化字符串漏洞的利用︰ https://t.co/21A91sHRTw"
-
[ Others ] Scanning the Darkweb (for Onion Services) w/ Python - Onionscan : http://www.automatingosint.com/blog/2016/07/dark-web-osint-with-python-and-onionscan-part-one/ cc @ jms_dot_py
" 用 Python Onionscan 工具扫描暗网(DarkWeb): https://t.co/wAsgsHjchR "
-
[ Popular Software ] LastPass : Design flaw in communication between privileged and unprivileged components : https://bugs.chromium.org/p/project-zero/issues/detail?id=884
"LastPass 特权组件和非特权组件之间通信过程中的设计缺陷,来自 Project Zero Issue 884︰ https://t.co/Z4j2GXZBL6"
-
[ SecurityProduct ] Defeating Antivirus Real-time Protection From The Inside https://breakdev.org/defeating-antivirus-real-time-protection-from-the-inside/
" 从内部出发逃逸 BitDefender 的实时防护: https://t.co/L7Euwqp8Dy"
-
[ Tools ] RT @ steaIth: Updated my openssh alternative https://github.com/stealth/crash to build with new openssl 1.1.0 API
" crash - 具有强加密功能的类 SSH shell 工具,可以作为 OpenSSH 的替代品: https://t.co/bkaslA9C4O "
-
[ Windows ] Protect derived domain credentials with Credential Guard - https://technet.microsoft.com/en-us/itpro/windows/keep-secure/credential-guard
" Windows 10 企业版通过凭据保护特性,保护派生的域控凭据,来自微软 Blog: https://t.co/v2wRZVoOhR"
-
[ Windows ] Launch Windows programs from "Bash on Ubuntu on Windows" (WSL) - https://github.com/xilun/cbwin
" cbwin 工具 - 从 Windows 的 Ubuntu 环境中启动 Windows 进程: https://t.co/UT2iSSqFyy"
-
[ Windows ] Preventing Exploits in Microsoft Office Documents Through Content Randomization https://cs.gmu.edu/~astavrou/research/DocRandom_RAID15.pdf
" 通过内容随机化对抗 Microsoft Office Exploits: https://t.co/WJ8jIM01dC"